Việc thêm sản phẩm mới lên website WordPress giúp bạn mở rộng gian hàng online, thu hút khách hàng và tăng tỷ lệ bán hàng. Trong bài viết này, mình sẽ hướng dẫn chi tiết từ A – Z các bước để đăng sản phẩm mới trên WordPress + WooCommerce.
1. Đăng nhập vào trang quản trị WordPress
-
Mở trình duyệt → gõ địa chỉ:
www.tenmiencuaban.com/wp-admin -
Nhập tên đăng nhập và mật khẩu quản trị → nhấn Đăng nhập.
👉 Sau khi đăng nhập thành công, bạn sẽ thấy giao diện bảng điều khiển (Dashboard).
2. Truy cập mục thêm sản phẩm
-
Ở menu bên trái → chọn Sản phẩm (Products).
-
Nhấn Thêm mới (Add New).
👉 Màn hình sẽ mở ra trang soạn sản phẩm mới giống như khi bạn viết một bài viết.
3. Điền thông tin cơ bản cho sản phẩm
-
Tên sản phẩm: Viết rõ ràng, ngắn gọn và dễ hiểu (ví dụ: Xe đạp thể thao MTB 26 inch – Khung hợp kim).
-
Mô tả chi tiết: Đây là phần nội dung chính, bạn nên mô tả đầy đủ về sản phẩm:
-
Chất liệu, kích thước, công dụng.
-
Lợi ích khi sử dụng.
-
Điểm khác biệt so với sản phẩm khác.
-
-
Mô tả ngắn: Thường xuất hiện bên cạnh ảnh sản phẩm → viết ngắn gọn (2–3 câu), tập trung vào tính năng nổi bật.
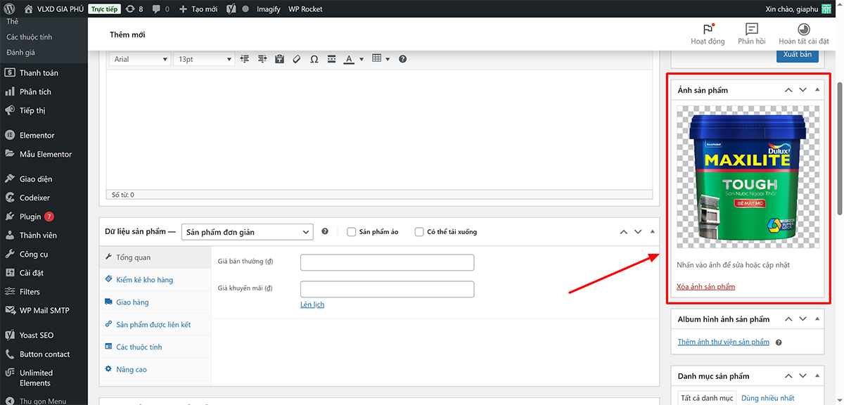
4. Thêm hình ảnh sản phẩm
-
Ảnh sản phẩm chính (Product Image): Là ảnh đại diện hiển thị ở trang danh mục. Nên chọn ảnh sắc nét, nền sáng, rõ ràng.
-
Thư viện ảnh sản phẩm (Product Gallery): Thêm nhiều ảnh khác (ảnh chụp từ nhiều góc, cận cảnh chi tiết, ảnh khi sử dụng thực tế).

👉 Lưu ý: ảnh nên được nén trước khi tải lên để website tải nhanh hơn.
5. Cài đặt dữ liệu sản phẩm (Product Data)
Trong khung Dữ liệu sản phẩm (Product Data), bạn sẽ thấy nhiều tab:
🔹 5.1. Chung (General)
-
Giá bán (Regular Price): nhập giá gốc.
-
Giá khuyến mãi (Sale Price): nếu có chương trình giảm giá. Bạn có thể hẹn ngày bắt đầu/kết thúc giảm giá.
🔹 5.2. Kho hàng (Inventory)
-
SKU (Mã sản phẩm): nhập mã riêng để quản lý.
-
Quản lý kho hàng: bật nếu muốn quản lý số lượng tồn kho.
-
Số lượng: nhập số lượng hàng hiện có.
🔹 5.3. Vận chuyển (Shipping)
-
Cân nặng (kg).
-
Kích thước (dài, rộng, cao).
👉 Thông tin này hữu ích khi tính phí vận chuyển.
🔹 5.4. Thuộc tính (Attributes)
-
Thêm các lựa chọn như màu sắc, kích thước, chất liệu…
-
Nếu sản phẩm có nhiều phiên bản (VD: áo có size S/M/L) thì dùng Sản phẩm biến thể (Variable Product).
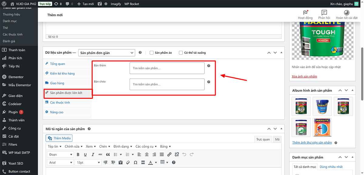
🔹 5.5. Liên kết sản phẩm (Linked Products)
-
Sản phẩm liên quan: gợi ý thêm các sản phẩm tương tự để tăng doanh số.
-
Bán kèm (Upsell/Cross-sell): giới thiệu sản phẩm nâng cấp hoặc bổ sung.
6. Tối ưu SEO cho sản phẩm
Nếu website cài plugin SEO (Yoast SEO, Rank Math…), bạn nên tối ưu:
-
Tiêu đề SEO: chứa từ khóa chính (ví dụ: Mua xe đạp thể thao MTB 26 inch chính hãng).
-
Mô tả meta: viết đoạn ngắn 140–160 ký tự, hấp dẫn để khách bấm vào.
-
URL sản phẩm: gọn gàng, dễ đọc (ví dụ:
tenmien.com/xe-dap-the-thao-mtb-26).
7. Hoàn tất và đăng sản phẩm
-
Kiểm tra lại toàn bộ thông tin: tên, mô tả, giá, ảnh, kho hàng.
-
Ở góc phải màn hình → nhấn Đăng (Publish).
-
Vào trang web của bạn → kiểm tra sản phẩm đã hiển thị đúng chưa.
8. Mẹo đăng sản phẩm hiệu quả
-
Sử dụng hình ảnh thật, rõ ràng, không mờ nhòe.
-
Viết mô tả tập trung vào lợi ích khách hàng, không chỉ liệt kê thông số.
-
Tạo danh mục (Category) và thẻ (Tag) phù hợp để khách dễ tìm kiếm.
-
Luôn cập nhật giá & tồn kho để tránh mất uy tín.
🎯 Kết luận
Đăng sản phẩm mới trên WordPress với WooCommerce không khó, chỉ cần làm theo đúng 7 bước trên. Một sản phẩm được trình bày đẹp, có hình ảnh chuyên nghiệp, mô tả chi tiết và tối ưu SEO sẽ giúp bạn bán hàng hiệu quả hơn và tăng độ tin tưởng từ khách hàng.














